浏览问题
等待回复
精选文章
申请试用
资源中心
漏洞修复
注册
|
登录
SuperMap技术问答社区
我要
提问
智能客服
首页
/
浏览问题
/
三维GIS
/
问题详情
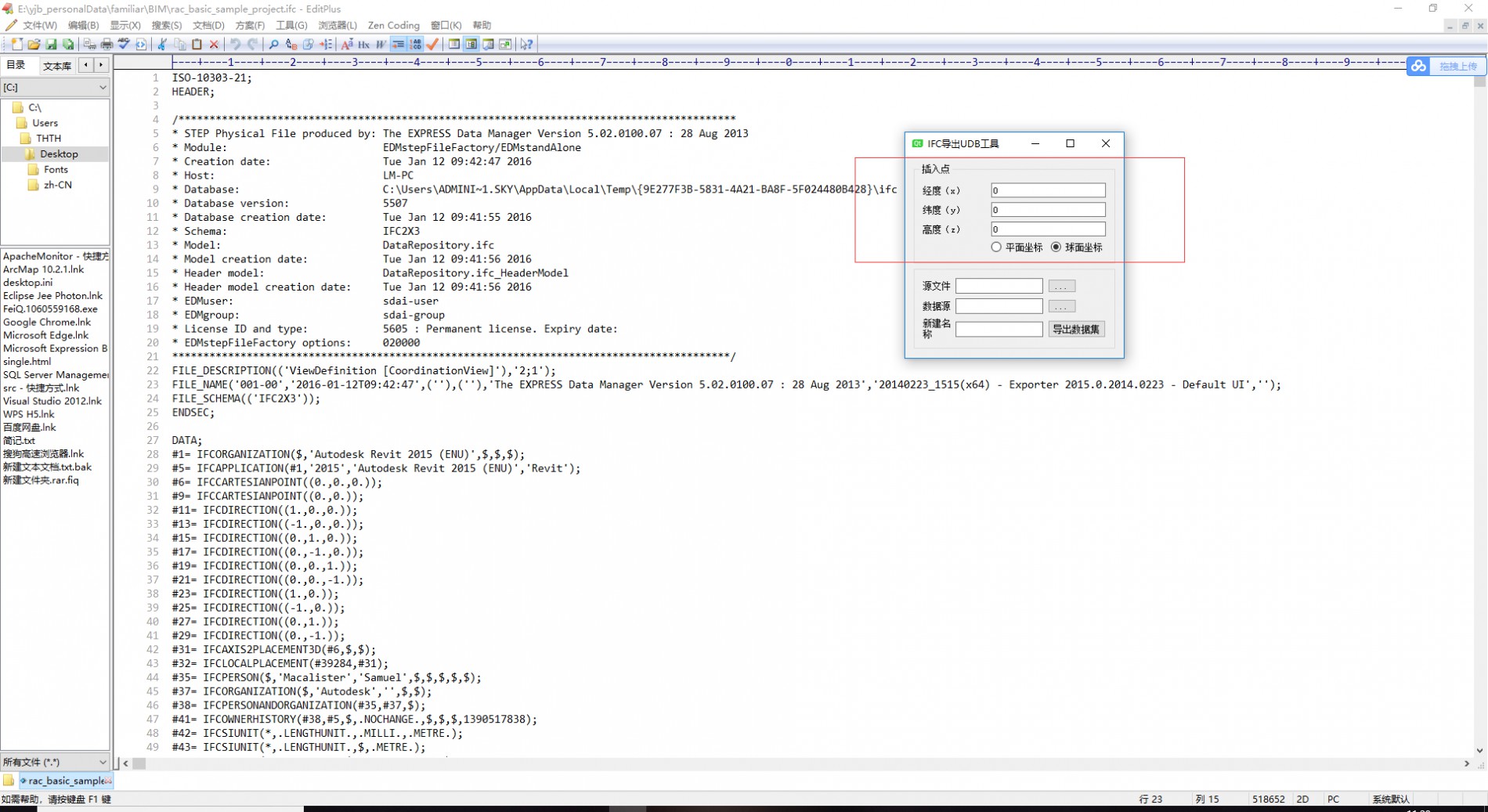
IFC转数据集的插入点怎么填
南极
31EXP
2018年08月10日
IFC转数据集的插入点在哪找
三维
1个回答
插入点对应的是模型0,0,0原点对应的真实经纬度坐标。
如果有cad底图的话一般会同样附带对应的信息,如果不是参考cad底图做的BIM,就只能去通过地图取点等方式判断模型0,0,0原点对应的位置了。
张阳名
5,560EXP
2018年08月10日
地图取点具体该怎么做呢
在iDesktop中新建一个球面场景,加载在线底图,找到模型0,0,0点对应的位置后,执行功能 获取坐标点。
请
登录
或者
注册
后再添加评论。
智能推荐
相关问题
相关文章
推荐教程
idesktop导入ifc格式数据后不显示纹理,怎么解决
导入三维影像,怎么在影像上增加点线面数据集
试用版可以将BIM的IFC数据导入的超图平台中么
超图max插件批量导入数据无反应怎么回事
怎样将导入后的3ds模型的点线面数据集生成并附加
挖填方功能执行后会在空间分析服务的工作空间创建一个临时数据集怎么处理?
webgl设置场景镜头的参数怎么填
ifc插件源码
热门文章
查看更多>
关注我们
超图软件官网
SuperMap Online
地图慧
帮助中心
备案信息
技术资源中心
...